This mini-tutorial consists of a single composite slide (with multiple diagrams) and a video of the example executing in Magic Model Analyst® (Cameo Simulation Toolkit®)
. The diagrams are for Systems Modeling Language v1 (SysML®) but the same works in Unified Modeling Language (UML®).
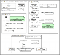
Ah, the good old zealous flame wars about the pros and cons of method chaining! Whether you prefer to love or leave it as a coding strategy, what is sure is that it can make Activity Diagrams that use CallBehaviorAction much easier to read and can help reduce the need for Forks everywhere.
We'll be exploiting this common-sense capability of Magic Model Analyst® (Cameo Simulation Toolkit®) (which is not completely specified in the UML-2.5.1 spec):
Learn SysML for MBSE with the Webel IT Australia Live Online web seminar or On-Site course!
Please email or phone Webel IT Australia on +61 405 029 008 to arrange On-Site, Off-Site, or Live Online remote web training seminars and workshops.
Webel IT Australia is an OMG-Accredited Training Provider for SysML!

