Tags and keywords
video_sim
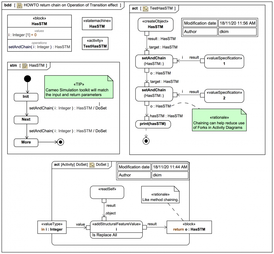
The block
ASIDE: There are in fact two identical versions of Activity
HasSTM has a StateMachine of the same name, a value property i:Integer=0, and an Operation setAndChain(i:Integer):HasSTM with a method-chaining return of itself.
The parameters of the Activity DoSet used as an 'effect' on each Transition with Operation trigger setAndChain(i:Integer):HasSTM will be matched against the Operation.
The Activity TestHasSTM can then conveniently chain via the result OutputPin of each CallBehaviorAction.
If you run it in Magic Model Analyst® (Cameo Simulation Toolkit®) you get this monitor output:
00:00:22,302 : **** Activity TestHasSTM execution is terminated. ****
00:00:00,000 : **** Activity TestHasSTM is initialized. ****
00:00:00,000 : **** Activity TestHasSTM is started! ****
HasSTM@1a24915f { i = [2] }
00:00:35,274 : **** Activity TestHasSTM execution is terminated. ****
ASIDE: There are in fact two identical versions of Activity
DoSet here to avoid the need for "wrapper" Activities:
— END OF TRAIL —
You may wish to visit one of these tutorials next:
Visit more Systems Modeling Language v1 (SysML®) tutorial trails here.
Visit also these screencast tutorial videos
Please email or phone Webel IT Australia on +61 405 029 008 to arrange On-Site, Off-Site, or Live Online remote web training seminars and workshops.

