Tags and keywords
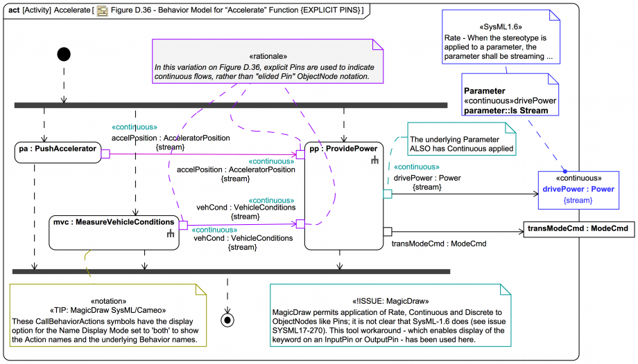
A version of Figure D.36 with explicit Pins, thus avoiding this tool issue:
For comparison, this trail diagram version uses the Name Display Mode 'Both' for the CallBehaviorAction symbols:
That many of the Pins are both «continuous» and {stream} is implied by later diagrams such as Figure D.38.
