Learn about Webel's comprehensive SysMLv2 Workshop Seminar course!
Webel now has a SysMLv2 Online Self-Study course with self-test Quizzes!

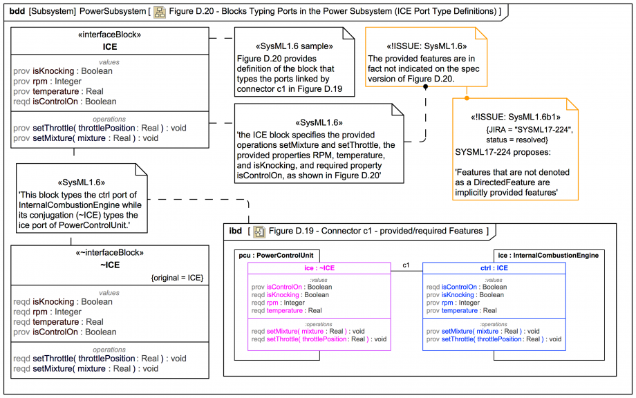
Figure D.20 - Blocks Typing Ports in the Power Subsystem (ICE Port Type Definitions)

Gallery
Tutorial
Click on the image to view it full size
Up next
Notes
Snippets (quotes/extracts)
Related slides (includes other tutorials)
Related slides (backlinks, includes other tutorials)
Visit also
Visit also (backlinks)