Tags and keywords
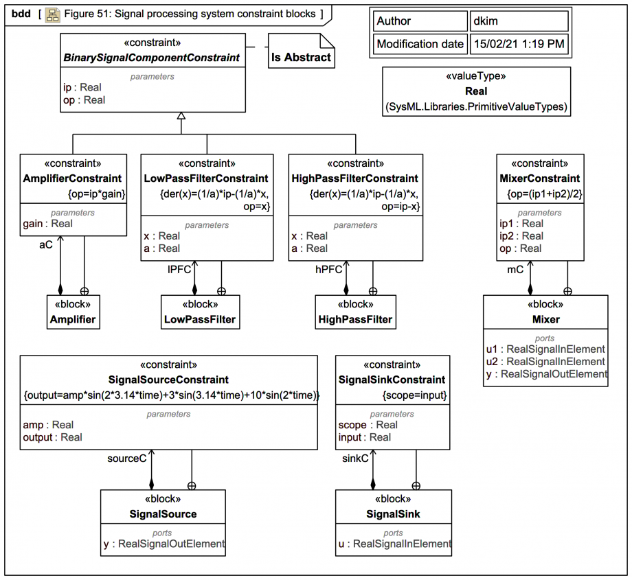
SysPhS-1.1: 'Equations define mathematical relationships between the values of numeric variables. Equations in SysML, are constraints in constraint blocks that use properties of the blocks (parameters) as variables. In this example, a constraint block BinarySignalComponentConstraint defines the parameters for one input (ip) and one output (op), common to amplifiers, low-pass filters, and high-pass filters, as shown in Figure 51. The amplifier, low-pass fil[t]er, and high-pass filter constraints show the input-output relationship of these components as the signal passes through them. The amplifier changes the signal strength by a factor gain, the low-pass filter eliminates the high-frequency components of the incoming signal, and the high-pass filter eliminates the low-frequency components of the signal. The mixer constraint specifies the relationship between its one output and the two inputs that come from the low-pass and high-pass filters. The constraint defines the output to be the average of the inputs. The source constraint specifies a sine wave signal with the parameter amp as its amplitude. The sink constraint displays (scopes) the output signal from the signal processor.'
The trail version of the diagram is much like the spec version except:
- The block BinarySignalComponentConstraint is set abstract.
- Each ConstraintBlock definition has been set as owned by the Block that has a usage of it (just as a modelling choice).
Note that:
Let's wire them all up with SysML Parametric Diagrams.
