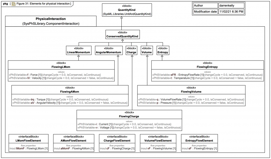
Gallery Tutorial TRAIL: SysPhS-1.1 specification body figures in MagicDraw/Cameo SysML vs Modelica [using Wolfram SystemsModeler] Section Tags and keywords Topic level INTERMEDIATE SysML keywords QuantityKind InterfaceBlock SysPhS Keywords PhSVariable PhSVariable::isConserved PhSVariable::isContinuous PhSVariable::changeCycle ConservedQuantityKind LinearMomentum AngularMomentum Charge Volume Entropy FlowingLMom FlowingAMom FlowingVolume FlowingCharge LMomFlowElement AMomFlowElement ChargeFlowElement VolumeFlowElement EntropyFlowElement LMomFlowElement::lMomF AMomFlowElement::aMomF ChargeFlowElement::cF VolumeFlowElement::vF EntropyFlowElement::sF Current Voltage Velocity AngularVelocity Temperature Keywords SysPhS MD SysML Cameo Systems Modeler Systems Modeling Language SysML physical interaction conserved quantity current charge voltage pressure temperature velocity angular velocity volume Slide kind SysML Package Diagram Click on the image to view it full size Not much to say about this trail version of the diagram in the tool except: SysPhS: MagicDraw/Cameo: In the sysphs_profile the properties for PhSVariable have multiplicity [1], so the defaults always appear explicitly (but may be overridden): isContinuous: Boolean = true, isConserved: Boolean = false, changeCycle: Real = 0 Up next 11.3 Component behavior - Real.Continuous Notes [MODELLING, TIP, TOOL]{INFORMATIVE} SysPhS: MagicDraw/Cameo: In the sysphs_profile the properties for PhSVariable have multiplicity [1], so the defaults always appear explicitly (but may be overridden): isContinuous: Boolean = true, isConserved: Boolean = false, changeCycle: Real = 0 Snippets (quotes/extracts) Related slides (includes other tutorials) Related slides (backlinks, includes other tutorials) SimpleDomains - Electrical SimpleDomains - Translational SimpleDomains - Rotational SimpleDomains - Thermal Fluid Connectors - Incompressible Fluid Connectors - Compressible Fluid Connectors - ThermoFluid Graphical Connectors Thermal Connectors Visit also SysPhS-1.1 SysPhS zone (SysML Extension for Physical Interaction and Signal Flow Simulation) Visit also (backlinks) Flags Book traversal links for Figure 31: Elements for physical interaction Previous Up Next