Tags and keywords
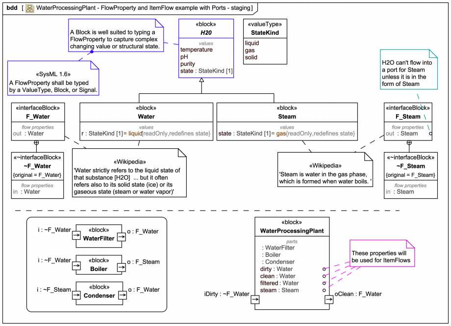
This is a "staging" BDD for the Blocks, parts, and Ports we are going to connect up to create a simple WaterProcessingPlant:
For the stuff that flows we are going to use a Block (rather than just a ValueType or Signal) so we can capture more information.
ASIDE: Showing port symbols on the boundary of Block symbols is not regular Webel Best Practice, it's done here just for illustration:
There is a hierarchy: abstract H2O, Water in the 'liquid' state, and Steam in the 'gas' state. We are going to ignore the subtleties of 'water vapor' and hope our processing plant does not ever 'ice' up.
Note that in the Water and Steam blocks the state: StateKind value property is redefined and readonly.
The Webel Best Practice naming convention for Ports with flows has been used on F_Water and F_Steam:
Webel Best Practice: For Blocks and Interface blocks with one or more FlowProperty items, choose a direction convention and use it across one project.
And this trick has been used:
We connect the parts up next via their Ports.
ASIDE: Showing port symbols on the boundary of Block symbols is not regular Webel Best Practice, it's done here just for illustration:
